服务创造价值、存在造就未来
【 一、车充A+C 独立100W解决方案 】

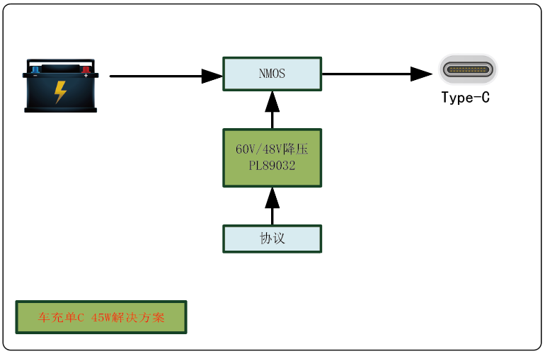
【 二、车充单C 45W解决方案 】

【 三、车充双C 60W解决方案 】

【 二、车充单C 45W解决方案 】

【 产品选型表 】
| 产品型号 | 输入电压(V) | 最大功率(W) | 产品描述 | 封装 | 典型应用场景 | 注释 |
| PL86051 | 12-60 | 100 | 降压转换器 | QFN5x5-32 | 电摩托车PD 45-100W车充 | 功能兼容:TPS54560 |
| PL89032 | 12-100 | 45 | 降压转换器 | QFN5x5-32 | 电摩托车PD 45W车充 | 功能兼容:TPS54362/MP9487 |
| PL5501 | 3.5-32 | 200 | 单向四管升降压控制器 | QFN4x4-32 | PD 45-100W车充 | / |
| PL94053 | 3.5-32 | 65 | 集成两个下管的升降压控制器 | QFN5x5-32 | PD30-45W车充 | / |
| PL84052 | 3.5-32 | 65 | 降压转换器 | QFN5x5-32 | 5V/4.8A、QC3.0车充 | 功能兼容:TPS54540/LMR14050 |
| PL8322 | 6.5-32 | 30 | 降压转换器 | ESOP8 | 5V/3.1A高线补车充、QC3.0 | Pin兼容:MP2303/TPS54335A |
| PL8205x | 4.5-32 | 30 | 降压转换器 | ESOP8/SOP8 | 5V/3.1A高线补车充、QC3.0 | Pin兼容:TPS54331/SCT2430/TPS5405 |
| PL94056 | 3.5-32 | 60 | 集成协议的升降压控制器 | QFN6x6-42 | PD 30-60W车充 | / |
下一篇:家电专用DC-DC解决方案
